Apify
Apify 是一个网络爬取和数据提取平台,拥有超过 3,000 个名为 Actors 的现成云端工具。
您的流程可以使用 Apify Actors 组件来运行 Actors,以完成数据提取、内容分析和 SQL 操作等任务。
在流程中使用 Apify Actors 组件
-
将 Apify Actors 组件添加到您的流程中,然后按如下方式配置:
- Apify Token:输入您的 Apify API token。
- Actor:输入您要从 Apify Actor Store 运行的 Actor ID。例如,Website Content Crawler 的 Actor ID 是
apify/website-content-crawler
。 - Run Input:输入用于配置 Actor 运行的 JSON 输入。
- 根据您选择的 Actor 和用例,配置其他参数和命令。
-
将该组件连接到流程中的其他组件。 该组件可以用作流程中的独立步骤,也可以用作代理的工具。
要为此组件启用 Tool Mode,请将组件的输出类型从 Output 更改为 Tool,然后将其连接到 Agent 组件的 Tools 端口。
Apify Actors 组件将 Actor 运行的结果作为 JSON 对象输出到 Langflow 的
Data
类型 中。
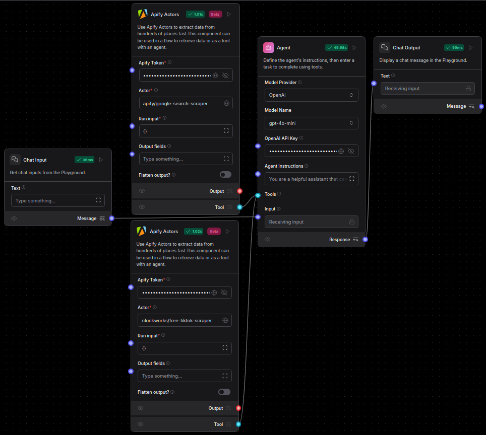
Apify Actors 流程示例
以下场景提供了如何在 Langflow 中使用 Apify Actors 组件的一些示例:
-
提取网站文本内容为 Markdown 格式:使用 Website Content Crawler Actor 从网站提取 Markdown 格式的文本内容,然后将 Output 连接到 Parser 组件的输入以进行进一步处理。
-
使用代理处理网页内容:将 Website Content Crawler Actor 作为工具附加到 Agent 组件,以便代理可以根据聊天输入决定是否提取网站内容。代理可以获取提取的数据并将其转换为摘要、洞察或结构化响应,使信息更具可操作性。
-
使用多个 Actor 分析社交媒体资料:使用多个 Apify Actors 进行全面的社交媒体研究:
- 使用 Google Search Results Scraper Actor 查找相关的社交媒体资料。
- 使用 TikTok Data Extractor Actor 收集数据和视频。
- 将两个 Actor 都作为工具附加到 Agent 组件,以从 Google 收集链接,从 TikTok 收集内容,然后分析数据以提供关于个人、品牌或主题的洞察。